Итак подшивка.dst AutoCAD. Рассмотрим методы использования и редактирования. Авто нумерация листов в подшивке.
Маленькое введение, что же такое подшивка и для чего вообще она нужна. Я кроме того что выполняю свой раздел, но так же собираю чертежи для печати и передачи заказчику, подшивка и наличие листов в чертеже (конечно же) позволяет быстро изменять порядок листов и компоновку. А штамп, ссылающийся на подшивку позволяет не открывать каждый чертёж (если допустим изменилось основное название проекта или допустим его переводят на какой то язык отличный от оригинала), а просто изменить это в свойствах подшивки. Кроме того, когда много сооружений в одном объекте не приходится запоминать где же лежит нужный файл и если вдруг надо срочно передать или перенести проект то можно просто сформировать комплект - AutoCAD сам соберёт все ссылочные и прилагаемые документы, перепишет внутренние ссылки и сложит всё в ZIP архив.
Общий вид подшивки представлен на данной картинке.

И вот такая картинка простого штампа

Давайте рассмотрим что же это нам даёт.
Клик правой кнопкой мыши по заголовку подшивки и выбор её свойств (справа на картинке) открывает то что мы видим слева на картинке.
Здесь можно заполнить разделы которые общие для всего проекта: название проекта, название подпроекта, фаза (рабочий или эскизный проект) и так далее. Это свойства подшивки для любого подгруженного чертежа ссылающегося на данную подшивку.
Кроме того тут так же можно настроить ссылку на шаблон, но я так далеко не заходил.
Группы я использую для сбора чертежей пообъектно. Допустим сооружение 1 имеет разделы ТХ, АС вот они будут находится в группе 1, ну и так далее.
У листов тоже есть свои свойства, основные используемые мной это конечно же номер и название, но не только.

И вот тут возникает основная проблема. Для изменения свойств любого элемента необходимо постоянно переходить в его свойства, при чём только через правый клик мыши, я конечно могу ошибаться и буду рад критике в разумных пределах допустим в моей группе Telegram.
Есть в интернете решения, но я что-то ни чего запустить не смог, поэтому пробую сделать как обычно для себя и под себя.
Вот так выглядит окно программы с открытой подшивкой:

Окно имеет четыре вкладки (справа сверху):
Обзор содержимого - тут можно просмотреть полное содержимое файла подшивки, там много вспомогательных таблиц;
Фильтр - тут открывается таблица со свойствами подшивки, групп и листов;
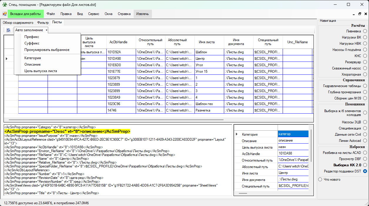
Листы - это непосредственно то что изображено на картинке, далее опишу подробнее;
Ещё есть вкладка код она содержит непосредственно содержимое подшивки в формате XML.
Сверху таблица представляет содержимое свойств листов, здесь же можно автоматически пронумеровать (с префиксом и суффиксом если надо) выбранные листы, назначить категорию, описание и цель выпуска. Даты я пока не делал заполнения - не пользуюсь, но можно писать от руки.
Слева снизу XML представление выбранного листа с подсветкой выбранного параметра.
Справа снизу табличное представление параметров выбранного листа, просто все пути до файлов очень плохо читаются в верхней таблице.
На данный момент программа может автоматически нумеровать листы и вставлять одинаковые значения. Сейчас заблокирован только Handle но это не значит что можно редактировать всё что угодно, остальное пока буду изучать, может кто-то подкинет идею что именно можно сделать. Кроме того сейчас нет ни какой проверки правильности вводимых данных и ограничения длины вводимой строки.
И помните это не официальный редактор и всегда создавайте резервную копию.
Не рассчитывайте что если AutoCAD не позволяет ввести какие то данные, а тут можно, то это решение. Подшивка может стать абсолютно не читаемой в случае ввода не верных данных. Её основная задача это авто нумерация и заполнение повторяющихся данных, при достаточном уровне знаний можно переписывать пути к файлам.